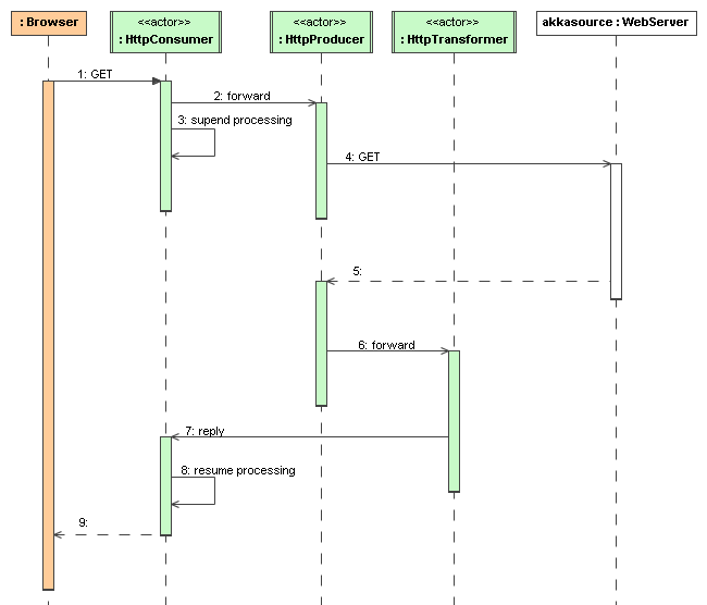
* @rkuhn found the problems in the scala camel samples - HttpSample returns scrambled data - CustomRouteSample times out
7.3 KiB
650x556px
7.3 KiB
650x556px